Orchids
Orchids (https://www.orchids.app) génère des sites web à partir d’une instruction.
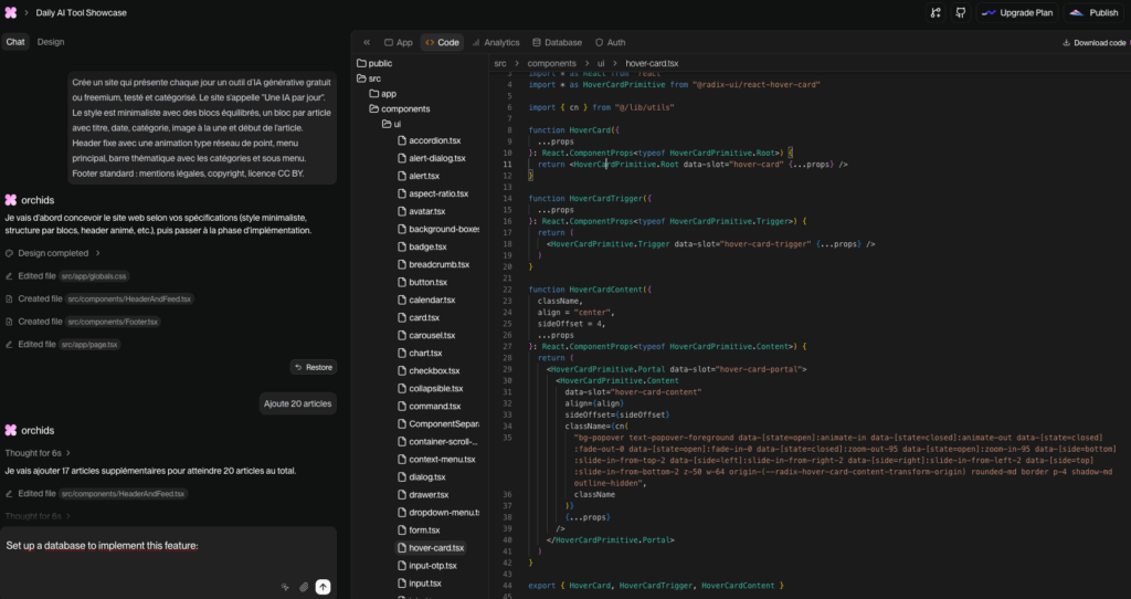
Une fenêtre de chat est présente pour les itérations et chaque élément du site peut être modifié manuellement ou par une nouvelle instruction.
Une seule page créée mais avec architecture globale visible.
Génération en html, css et javascript.
Publication sur vercel.app et export possible sur github. Export des fichiers code réservé aux versions payantes mais copier-coller possible.
À noter : un problème d’affichage rend le volet de menu à gauche persistant sur Chrome, test ok sur Firefox.
Avec un compte gratuit, 1 site publié, 100000 crédits par jour avec limite de 500000 par mois. La génération du site de test ci-dessous et 3 modifications ont consommé 100000 crédits.
Site généré pour les tests : https://daily-ai-tool-showcase.vercel.app







